Adaptive AUTOSAR Functional Clusters
Realize your idea for future car
PARA는 Adaptive AUTOSAR Machine 구현을 위해, AUTOSAR 표준을 기반으로 팝콘사에서 독자적으로 개발한 플랫폼 소프트웨어입니다.
PARA는 AUTOSAR Standard Functional Cluster API, C++ Generator, Manifest Generator, 그리고, Basic Platform Level Application으로 구성되어 있으며,Adaptive Platform의 기본기능을 라이브러리 형태로 제공하고 있습니다.
AUTOSAR Runtime for Adaptive Application(ARA)


Adaptive Application의 구현 Flow
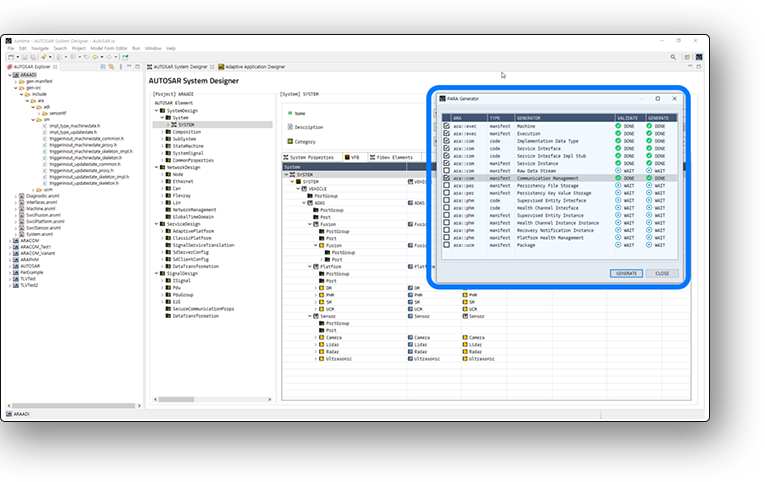
사용자는 AutoSAR.io로 설계한 ARXML을 통해 Adaptive Application을 구현할 수 있습니다.
※ PARA Generator는 AutoSAR.io에서 기본적인 설계를 마치고, 마지막 단계에서 실행할 수 있습니다.
Platform Level Application
Adaptive Platform에서는 일부 FCs의 역할이 Platform Level Application 형태로 지원됩니다. 팝콘사는 PARA를 통해서 다양한 Platform Level Application을 지원합니다.



PARA-Standard
- - PARA-Standard는 AUTOSAR 프로젝트의 A Sample 구현에 필요한 FC 모듈과 Platform Level Application을 제공합니다.
- - A Sample의 범위는 Sample Adaptive App. 개발, Network 구현 및 테스트입니다.
PARA-Extention
- - PARA-Extention은 고객의 특정 요구사항을 반영하여, 제공되는 버전입니다.
- - 고객 요구에 따라, 특정 OS, Compiler 그리고 APIs 등이 적용되어 제공됩니다.
- - 또한, 진단과 같은 OEM 요구사항도 반영하여 제공됩니다.
Key Features
- - Adaptive AUTOSAR Standard APIs
- - Various Extended APIs
- - C++ Code Generators for Adaptive AUTOSAR
- - Manifest Generators for Adaptive AUTOSAR
- - Adaptive Platform Applications
- - Safety mechanism(Libpara) detecting execution level faults according to ISO26262
Supporting AUTOSAR Specification
- - Adaptive Platform R20-11
